USB Device Tree Viewer — это компактная портативная утилита для детального анализа подключенных USB-устройств, хабов и портов с помощью наглядного древовидного интерфейса. Программа предоставляет расширенную информацию о каждом устройстве, включая данные от диспетчера устройств, буквы дисков, COM-порты и состояние подключения. Инструмент поддерживает безопасное извлечение, перезагрузку устройств и портов, а также настройку отображения и экспорт отчётов.
Описание USB Device Tree Viewer
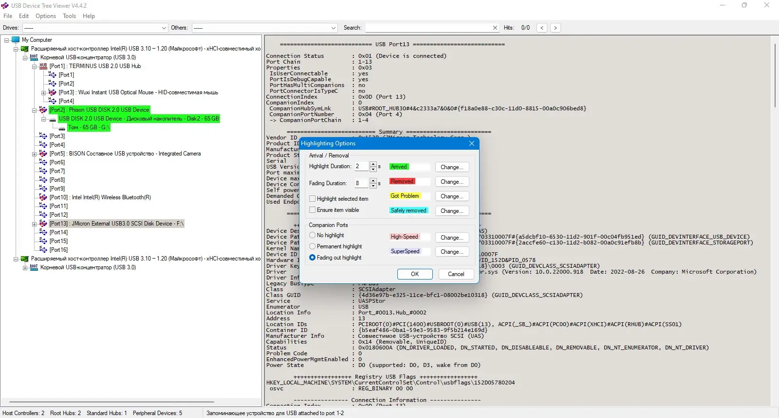
USB Device Tree Viewer построен на основе исходного кода Microsoft USBView из Windows Server 2003 DDK, но значительно превосходит оригинальный образец по функциональности и удобству. Утилита отображает полную иерархию USB-подключений в виде дерева, что позволяет легко ориентироваться в сложных конфигурациях с множеством хабов и периферийных устройств. В правой части окна отображается подробная информация, включающая не только стандартные дескрипторы USB, но и дополнительные сведения, полученные от диспетчера устройств Windows, включая вложенные компоненты.
- Интерфейс представлен в виде древовидной структуры с возможностью раскрытия узлов для просмотра вложенных устройств и хабов
- Поддерживается асинхронное обновление дерева без потери текущего выделения элемента
- Отображаются буквы логических дисков и номера COM-портов, присвоенные устройствам
- Доступна функция безопасного извлечения USB-устройств с правами администратора
- Пользователь может настроить шрифт и цвет фона правой панели под свои предпочтения
Программа оптимизирована для быстрой работы: данные о дескрипторах запрашиваются только при выборе конкретного устройства, что ускоряет первоначальную загрузку дерева
Как пользоваться USB Device Tree Viewer
После запуска утилита автоматически сканирует все USB-хост-контроллеры и строит иерархическое дерево подключённых устройств. Пользователь может раскрывать узлы, чтобы увидеть вложенные хабы и периферию. При выборе любого элемента в правой панели отображается подробная информация, включая VID/PID, версию USB, класс устройства, состояние питания и другую техническую метадату. Через контекстное меню можно выполнить безопасное извлечение, перезапуск устройства или порта, а также открыть свойства в системном диалоге. Для удобства поиска реализована панель переходов и поддержка горячих клавиш: Alt+D открывает список дисков, Alt+S — фокусирует поле поиска. Также доступна возможность копирования полного скриншота дерева в буфер обмена и экспорта данных в XML.
Достоинства и недостатки
USB Device Tree Viewer предлагает высокий уровень детализации и удобный интерфейс для диагностики USB-подключений. Программа особенно полезна системным администраторам, разработчикам драйверов и техническим специалистам, которым необходимо быстро оценить состояние устройств или выявить проблемы с подключением. Поддержка портативного режима, настройка отображения и возможность генерации отчётов делают её незаменимым инструментом в арсенале. Однако некоторые функции, такие как перезагрузка порта, зависят от версии ОС и используемых драйверов, что ограничивает их универсальность.
Плюсы:
- Полноценная визуализация USB-иерархии с поддержкой вложенных хабов и устройств
- Доступ к расширенной информации, включая данные от диспетчера устройств и отладочные порты
- Поддержка портативного использования и возможность скачать portable версию без установки
Минусы:
- Некоторые функции, такие как безопасное извлечение и перезагрузка порта, требуют прав администратора и могут не работать в старых версиях Windows
Скачать
USB Device Tree Viewer можно скачать на русском языке с различных ресурсов, предлагающих проверенные версии утилит для диагностики оборудования. Программа распространяется бесплатно и не требует установки. Официальный сайт разработчика предоставляет актуальные сборки с подробной документацией и историей изменений. Также доступна возможность скачать последнюю версию с поддержкой XML-отчётов и улучшенной совместимостью с Windows 10 и 11.
| Разработчик: | NirSoft |
| Лицензия: | Freeware |
| Язык: | Русский |
| Платформа: | Windows 7, 8.1, 10, 11 x86-x64 (32/64 Bit) |


![Программный интерфейс USB Device Tree Viewer 4.4.2.0 Portable [En]](https://freeprogram.top/wp-content/uploads/programmnyi_interfeis_usb_device_tree_viewer_4_4_2_0_portable_en.webp)

![Установка USB Device Tree Viewer 4.4.2.0 Portable [En]](https://freeprogram.top/wp-content/uploads/ustanovka_usb_device_tree_viewer_4_4_2_0_portable_en.webp)