Process Explorer — это мощная системная утилита для детального анализа и управления процессами в операционных системах Windows. Программа предоставляет расширенные сведения о запущенных приложениях, службах и скрытых фоновых задачах, включая информацию о потреблении ресурсов, загруженных библиотеках и дескрипторах. Благодаря глубокой интеграции с архитектурой Windows и точной визуализации данных, инструмент становится незаменимым для диагностики проблем, анализа производительности и поиска вредоносных компонентов.
Описание Process Explorer
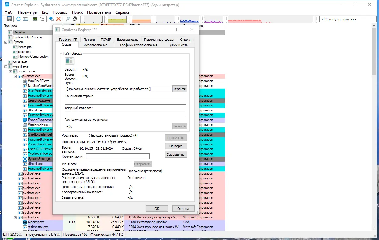
Process Explorer разработан как альтернатива стандартному Диспетчеру задач, предлагая значительно более детализированное представление активности системы. Утилита отображает процессы в виде древовидной структуры, где наглядно видна иерархия родительских и дочерних задач. Каждая ветвь отражает, какой процесс инициировал запуск других, что особенно полезно при анализе автозагрузки и выявлении нежелательных программ. Информация о каждом элементе включает путь к исполняемому файлу, командную строку запуска, уровень привилегий и данные с VirusTotal, что помогает быстро оценить безопасность компонента.
- Отображение всех DLL и файлов, загруженных процессом, с возможностью проверки их целостности
- Поддержка мониторинга сетевой активности и TCP/IP-соединений для каждого процесса
- Точная статистика по использованию процессора, памяти, диска и сети в реальном времени
- Инструменты для поиска процессов, удерживающих файлы, папки или ключи реестра
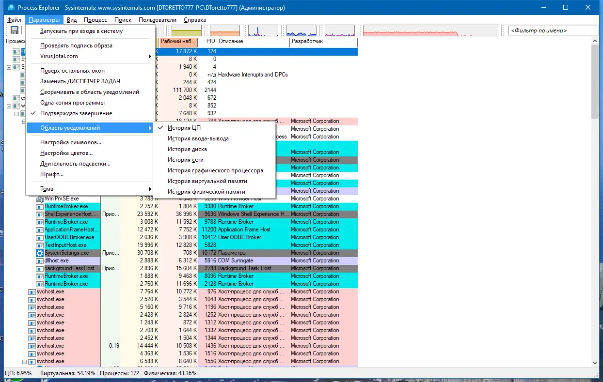
- Гибкая настройка интерфейса: можно изменять состав столбцов и вкладок по усмотрению пользователя
Process Explorer позволяет не просто наблюдать за системой, а глубоко анализировать её состояние, выявляя скрытые угрозы и узкие места в производительности.
Как пользоваться Process Explorer
Работа с утилитой начинается с запуска исполняемого файла, не требующего установки. Основное окно разделено на две панели: верхняя отображает список процессов, нижняя — либо потоки, либо дескрипторы, либо DLL, в зависимости от выбранной вкладки. Для определения, какое приложение использует конкретный файл, применяется функция поиска, где можно указать путь или имя ресурса. Особо удобна функция «найти цель» — курсор в виде мишени перетаскивается на любое окно, после чего в списке процессов выделяется соответствующий элемент. Это помогает быстро идентифицировать, какое приложение отвечает за зависшее или непонятное окно.
Достоинства и недостатки
Преимущества Process Explorer заключаются в его функциональной глубине и высокой степени детализации. Программа позволяет проводить анализ на уровне, недоступном для стандартных средств Windows, включая детектирование упакованных исполняемых файлов и процессов с повышенными привилегиями. Интеграция с VirusTotal даёт возможность быстро проверить подозрительный процесс на наличие угроз. Графики загрузки ресурсов помогают визуально оценить поведение системы, а фильтрация по пользователю или типу процесса упрощает навигацию в сложных сценариях. При этом интерфейс остаётся интуитивно понятным даже при обилии данных.
Плюсы:
- Высокая точность измерения загрузки ЦП даже для процессов с низким потреблением
- Поддержка анализа безопасности: атрибуты процесса, контекст запуска, информация о цифровой подписи
- Возможность выгрузки DLL и завершения зависших задач с принудительным доступом
Минусы:
- Отсутствие встроенного помощника или руководства внутри интерфейса, что может затруднить первое использование для новичков
Скачать
Утилита является частью набора инструментов Sysinternals, разработанных компанией Microsoft для администрирования и диагностики систем. Версия с русским интерфейсом, подготовленная KLASS, обеспечивает корректное отображение всех терминов и столбцов, включая технические параметры, с использованием символа дельта для обозначения изменений. Программа совместима с windows 10 и windows 11, а также с более ранними версиями, такими как windows 7 и 8.1. Она помогает как найти майнер, так и выявить другие скрытые угрозы, маскирующиеся под легальные процессы. Благодаря своей компактности и отсутствию необходимости в установке, её можно использовать с флеш-накопителя. Скачать Process Explorer можно ниже, чтобы получить полный контроль над системными процессами и повысить стабильность работы компьютера.
| Разработчик: | Microsoft, Sysinternals |
| Лицензия: | Бесплатная |
| Язык: | Русский |
| Платформа: | Windows 7, 8.1, 10, 11 x86-x64 (32/64 Bit) |



![Программный интерфейс Process Explorer 17.05 RePack by KLASS [Ru]](https://freeprogram.top/wp-content/uploads/programmnyi_interfeis_process_explorer_17_05_repack_by_klass_ru.webp)

![Установка Process Explorer 17.05 RePack by KLASS [Ru]](https://freeprogram.top/wp-content/uploads/ustanovka_process_explorer_17_05_repack_by_klass_ru.webp)