NIUBI Partition Editor — это мощная утилита для управления разделами жёсткого диска, сочетающая высокую скорость, безопасность и простоту использования. Программа поддерживает широкий спектр операций: изменение размеров разделов без потери данных, их создание, форматирование, конвертацию и клонирование. Благодаря технологии Roll-Back обеспечивается надёжная защита системы даже при внезапном отключении питания.
Описание NIUBI Partition Editor
Программа предназначена для комплексного управления дисками и разделами в операционных системах Windows. Она позволяет эффективно перераспределять дисковое пространство, устранять нехватку места на системном диске, а также оптимизировать структуру накопителей. Благодаря продвинутому алгоритму перемещения файлов, операции выполняются значительно быстрее по сравнению с аналогичными инструментами. Это особенно важно при работе с большими объёмами данных и высоконагруженными системами.
- Изменение размера разделов без потери данных и перезагрузки системы
- Конвертация дисковых форматов, включая переход от NTFS к FAT32
- Создание и редактирование логических и основных разделов
- Полная дефрагментация при изменении размера для повышения производительности
- Поддержка виртуальных дисков и RAID-массивов
Технология Roll-Back обеспечивает автоматическое восстановление системы в исходное состояние при сбое во время операций с разделами.
Как пользоваться NIUBI Partition Editor
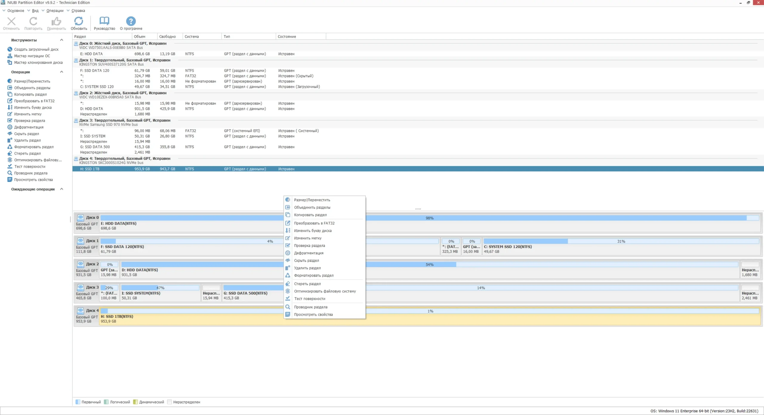
Интерфейс программы интуитивно понятен и не требует глубоких технических знаний. После запуска отображается графическое представление всех подключённых накопителей с указанием разделов, их размеров и заполненности. Для выполнения операции достаточно выбрать нужный раздел, вызвать контекстное меню и указать требуемое действие — изменить размер, переместить, отформатировать или скопировать. Все изменения предварительно отображаются в виде плана задач, который можно редактировать или отменять до применения. Перед началом работы система автоматически проверяет целостность данных и готовность оборудования.
Достоинства и недостатки
Программа предлагает широкий функционал при высоком уровне стабильности и производительности. Благодаря встроенной системе защиты, пользователи могут проводить сложные операции с дисками, не опасаясь за целостность данных. Поддержка различных типов носителей, включая виртуальные машины и внешние диски, делает её универсальным решением для домашних и корпоративных пользователей. Кроме того, наличие портативной версии позволяет использовать утилиту с USB-накопителя без установки.
Плюсы:
- Высокая скорость выполнения операций благодаря оптимизированному алгоритму
- Надёжная защита данных с помощью технологии Roll-Back
- Поддержка мультиязычного интерфейса, включая русскую версию
Минусы:
- Некоторые расширенные функции доступны только в профессиональной edition
Скачать
Программу можно получить в бесплатной версии, которая подходит для личного использования. Существует free edition с полным набором базовых функций, позволяющих эффективно управлять дисками. Для тех, кто ищет, как скачать бесплатно русская версия, доступен мультиязычный репак с автоматической установкой и поддержкой портативного режима. Установка проходит быстро, не требует активации, и пользователь может выбрать между обычной и portable версией. Возможность скачать бесплатно делает программу доступной для широкого круга пользователей.
| Разработчик: | NIUBI Technology Co., Ltd. |
| Лицензия: | бесплатно |
| Язык: | Русский |
| Платформа: | Windows 7, 8.1, 10, 11 x86-x64 (32/64 Bit) |



![Программный интерфейс NIUBI Partition Editor 9.9.2 Technician Edition RePack (& Portable) by elchupacabra [Ru En]](https://freeprogram.top/wp-content/uploads/programmnyi_interfeis_niubi_partition_editor_9_9_2_technician_edition_repack_portable_by_elchupacabra_ru_en-scaled.webp)

![Установка NIUBI Partition Editor 9.9.2 Technician Edition RePack (& Portable) by elchupacabra [Ru En]](https://freeprogram.top/wp-content/uploads/ustanovka_niubi_partition_editor_9_9_2_technician_edition_repack_portable_by_elchupacabra_ru_en-scaled.webp)