FreeFileSync — это бесплатная утилита для синхронизации и резервного копирования файлов между папками на локальных дисках, внешних носителях и сетевых хранилищах. Программа позволяет точно сравнивать данные по размеру, дате изменения и содержимому, обеспечивая надёжность копирования. Поддержка различных режимов синхронизации делает её универсальным решением для пользователей, которым важно сохранять актуальные версии файлов.
Описание FreeFileSync
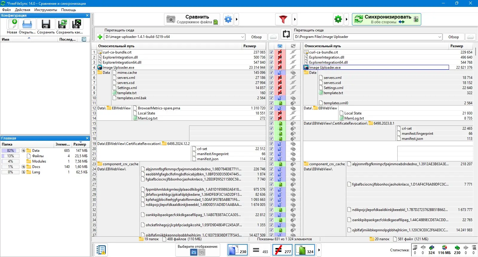
FreeFileSync представляет собой мощное, но при этом простое в использовании приложение для точной синхронизации файлов и папок. Основная функция программы — сравнение каталогов с возможностью выбора критериев: по дате, размеру или побайтовому совпадению содержимого. Это позволяет выявить даже незначительные расхождения между файлами, что особенно важно при резервировании ценных данных. Утилита поддерживает работу с большими файлами, превышающими 4 ГБ, и корректно обрабатывает длинные пути в Windows благодаря использованию префикса \\?\.
- Реализована поддержка Unicode, что гарантирует корректную работу с файлами, имеющими названия на разных языках, включая кириллицу.
- Программа поддерживает символические ссылки, жёсткие ссылки и NTFS Junction Points, что делает её совместимой с продвинутыми файловыми системами.
- Доступна функция синхронизации по расписанию, позволяющая настроить автоматическое резервное копирование без участия пользователя.
- Возможно временное исключение файлов из процесса синхронизации, а также применение фильтров для включения или исключения определённых типов файлов.
- Программа оптимизирована под высокую производительность — все алгоритмы написаны на C++ и потребляют минимум системных ресурсов.
FreeFileSync сочетает в себе надёжность, скорость и простоту, что делает её одним из лучших решений в категории системных утилит для резервирования данных.
Как пользоваться FreeFileSync
Работа с программой начинается с выбора двух папок для сравнения — левой и правой. После нажатия кнопки «Сравнить папки» утилита анализирует содержимое и отображает различия в наглядном виде, используя цветовую маркировку. Пользователь может вручную выбрать, какие файлы следует синхронизировать, или доверить это автоматическому режиму. Доступны различные стратегии: двусторонняя синхронизация, зеркалирование, обновление и резервное копирование с историей версий. Режим предварительного просмотра позволяет увидеть все предстоящие действия перед их выполнением. Для продвинутых пользователей предусмотрена возможность создания заданий с автоматическим запуском через планировщик задач, в том числе в фоновом режиме без открытия интерфейса. Подробная документация и интуитивная настройка параметров делают процесс освоения простым даже для новичков. Руководство по тому, как пользоваться приложением, встроено в программу и доступно на нескольких языках, включая русский.
Достоинства и недостатки
Программа сочетает в себе функциональность профессионального инструмента и простоту домашнего приложения. Благодаря широкой поддержке файловых систем, сетевых подключений и различных режимов работы, она подходит как для повседневного использования, так и для администрирования. Поддержка операционной системы linux расширяет её применение в гетерогенных средах. Версия 14.4 portable позволяет запускать утилиту с флеш-накопителя без установки, что удобно для мобильного использования. Интерфейс адаптирован под тёмную тему в актуальных версиях Windows, macOS и Linux, улучшая комфорт при длительной работе. Также включена поддержка переменных %date% и %time% для создания динамических имён папок при резервном копировании.
Плюсы:
- Полная поддержка русского языка, включая интерфейс и документацию — можно скачать на русском бесплатно.
- Высокая производительность и низкое потребление памяти благодаря оптимизированным алгоритмам.
- Доступна portable версия, не требующая установки и настройки реестра.
Минусы:
- Отсутствует встроенное шифрование данных, что может быть важно при работе с конфиденциальной информацией.
Скачать
FreeFileSync — это надёжный инструмент для синхронизации и резервного копирования, который можно использовать на различных платформах без ограничений. Программа регулярно обновляется, что подтверждается выходом версии 14.0 с улучшениями для macOS и Linux, а также исправлением ошибок в установщике на Windows. Поддержка фонового режима, автоматическая проверка обновлений и возможность очистки диска перед копированием больших файлов повышают удобство эксплуатации. Утилита поддерживает множество локализаций, включая русский язык, и работает на современных версиях Windows, macOS и linux. Благодаря открытому исходному коду и бесплатному распространению, она остаётся одним из самых популярных решений в своей категории. Программу можно скачать на русском языке, что упрощает её использование для русскоязычных пользователей.
| Разработчик: | FreeFileSync Team |
| Лицензия: | Бесплатная (Open Source) |
| Язык: | Русский |
| Платформа: | Windows 7, 8.1, 10, 11 x86-x64 (32/64 Bit) |



![Программный интерфейс FreeFileSync 14.0 [Multi Ru]](https://freeprogram.top/wp-content/uploads/programmnyi_interfeis_freefilesync_14_0_multi_ru.webp)

![Установка FreeFileSync 14.0 [Multi Ru]](https://freeprogram.top/wp-content/uploads/ustanovka_freefilesync_14_0_multi_ru.webp)