FanControl — это портативная утилита с открытым исходным кодом, предназначенная для точной настройки скорости вращения кулеров на компьютере. Программа позволяет вручную управлять вентиляторами, опираясь на показания различных датчиков температуры, и не требует установки для запуска. Благодаря интуитивному интерфейсу и встроенному мастеру настройки, пользователь может быстро настроить систему охлаждения под свои нужды.
Описание FanControl
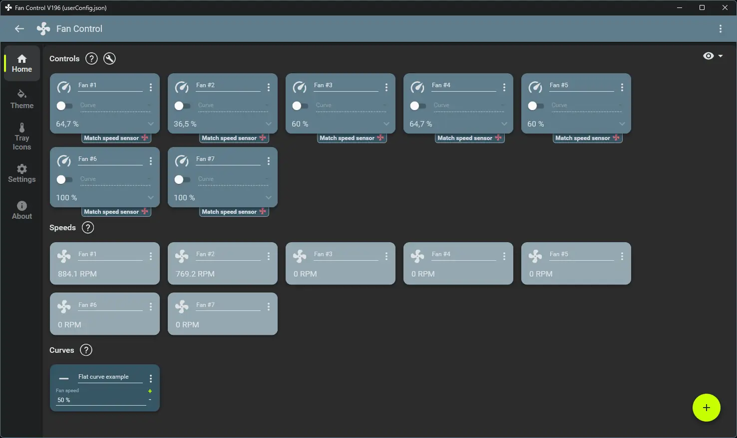
FanControl предоставляет полный контроль над системой охлаждения персонального компьютера или notebook, позволяя гибко реагировать на изменения температурных показателей компонентов. Приложение поддерживает широкий спектр датчиков, включая CPU, GPU, материнскую плату и жесткие диски, что делает его универсальным решением для разных конфигураций. Пользователь может создавать вентиляторные кривые, задавая зависимость скорости вращения от температуры, а также сохранять несколько профилей для различных сценариев использования.
- Поддержка различных типов датчиков, включая пользовательские, создаваемые через файлы с расширением .sensor.
- Возможность автоматического запуска при загрузке Windows и работа в фоне без вмешательства в работу системы.
- Наличие мастеров настройки, упрощающих поиск и привязку датчиков к конкретным вентиляторам.
- Гибкая система профилирования, позволяющая быстро переключаться между режимами тихой работы, производительности или энергосбережения.
- Поддержка цветовых тем интерфейса, что улучшает визуальное восприятие и комфорт при длительной настройке.
Программа активно развивается, а последние обновления устраняют ошибки в работе с ADLX и корректируют отображение состояния датчиков.
Как пользоваться FanControl
После запуска FanControl пользователь может воспользоваться встроенным мастером для автоматического определения доступных датчиков температуры и контроллеров вентиляторов. Далее создаётся вентиляторная кривая, где указывается, как должна изменяться скорость вращения в зависимости от температуры выбранного компонента. Можно задать несколько точек на графике, чтобы обеспечить плавное изменение оборотов, избегая резких скачков. Готовые профили сохраняются и могут быть загружены вручную или по расписанию, например, при запуске определённого приложения или игры.
Достоинства и недостатки
Программа сочетает в себе высокую функциональность и простоту настройки, что делает её полезной как для новичков, так и для опытных пользователей. FanControl не перегружена лишними функциями, но при этом предоставляет всё необходимое для эффективного управления охлаждением. Открытый исходный код позволяет сообществу участвовать в развитии проекта и вносить улучшения. Утилита совместима с современными версиями Windows и поддерживает как .NET Framework 4.8, так и .NET 8.0, в зависимости от выбранной сборки.
Плюсы:
- Портативность — не требует установки, может работать с USB-носителя.
- Поддержка пользовательских датчиков и гибкое профилирование.
- Работа на русском языке и наличие подробной документации.
Минусы:
- Для запуска требуется установленная среда .NET, что может быть неудобно на чистых системах.
Скачать
Программу можно скачать с официального сайта в виде сжатого архива, доступны две версии — под .NET Framework 4.8 и .NET 8.0. Сборка FanControl_net_4_8 подойдёт для систем с предустановленным фреймворком, а FanControl_net_8_0 — для более современных конфигураций. Каждый файл сопровождается контрольными хешами (CRC32, MD5, SHA-1, SHA-256), что гарантирует целостность скачанного архива. Утилита распространяется бесплатно, имеет открытый код и поддерживает работу на русском языке. Интересующие пользователи могут notebook скачать на русском языке, не опасаясь за безопасность или совместимость. Доступ к программе осуществляется через gsm-совместимые устройства, а переход на notebook официальный сайт позволяет получить актуальную версию без посредников. Чтобы скачать с официального сайта, достаточно выбрать нужную сборку и проверить хеши после загрузки.
| Разработчик: | Open Source Community |
| Лицензия: | MIT (открытое ПО) |
| Язык: | Русский |
| Платформа: | Windows 7, 8.1, 10, 11 x86-x64 (32/64 Bit) |



![Пользовательсткй интерфейс FanControl V196 + Portable [En]](https://freeprogram.top/wp-content/uploads/pol_zovatel_stki_interfeis_fancontrol_v196_portable_en.webp)
![Программный интерфейс FanControl V196 + Portable [En]](https://freeprogram.top/wp-content/uploads/programmnyi_interfeis_fancontrol_v196_portable_en.webp)

![Установка FanControl V196 + Portable [En]](https://freeprogram.top/wp-content/uploads/ustanovka_fancontrol_v196_portable_en.webp)