JetBrains RustRover — это современная интегрированная среда разработки, созданная специально для программирования на языке Rust. Она сочетает в себе мощные инструменты анализа кода, поддержку сборки с помощью Cargo и удобные средства отладки. Благодаря продуманному интерфейсу и глубокой интеграции с экосистемой Rust, IDE помогает разработчикам эффективно писать, тестировать и поддерживать проекты любой сложности.
Описание JetBrains RustRover
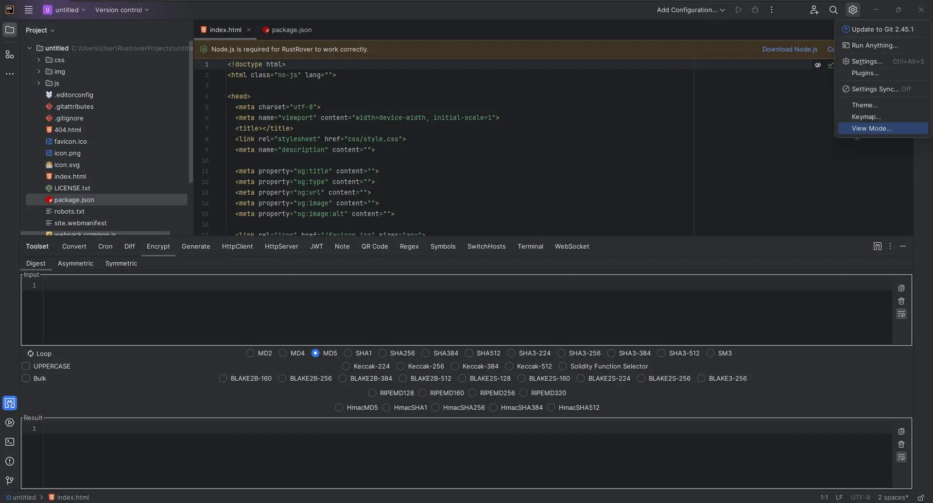
JetBrains RustRover представляет собой полнофункциональную среду разработки, ориентированную на работу с языком программирования Rust. Она разработана командой jetbrains, известной своими высококачественными продуктами для программистов, и нацелена на максимальное упрощение процесса написания безопасного и производительного кода. Среда поддерживает все ключевые аспекты жизненного цикла проекта — от инициализации с помощью Cargo до отладки и контроля версий через Git. С каждым обновлением функционал расширяется, и версия 2025.2 вносит значительные улучшения в производительность и стабильность работы.
- Умная система подсказок анализирует контекст и предлагает релевантные фрагменты кода, ускоряя разработку и снижая количество ошибок.
- Встроенный анализатор кода работает в реальном времени, выявляя потенциальные баги, несоответствия стилю и уязвимости ещё до запуска программы.
- Инструменты рефакторинга позволяют безопасно переименовывать сущности, извлекать функции и модули, а также оптимизировать структуру проекта без риска нарушить логику.
- Полноценная интеграция с системами контроля версий обеспечивает удобную работу с репозиториями, визуализацию изменений и быстрое переключение между ветками.
- Отладчик поддерживает пошаговое выполнение, установку точек останова и просмотр значений переменных, что делает поиск и устранение ошибок более систематичным.
Среда тесно интегрирована с Cargo — стандартным менеджером пакетов и сборки в экосистеме Rust, что позволяет автоматизировать управление зависимостями и процесс компиляции.
Как пользоваться JetBrains RustRover
Использование RustRover начинается с создания нового проекта или импорта существующего. После запуска среды разработчик может сразу приступить к написанию кода, пользуясь интеллектуальным автодополнением, которое учитывает типы данных, области видимости и текущий синтаксис. Для запуска и тестирования приложения используется встроенная консоль, а все ошибки компиляции отображаются в отдельной панели с точными указаниями на строки. Для настройки окружения предусмотрены гибкие параметры, включая выбор версии Rust, настройки форматирования и интеграции с внешними инструментами. Процесс отладки инициируется через панель запуска, где можно конфигурировать аргументы и переменные среды.
Достоинства и недостатки
RustRover демонстрирует высокий уровень инженерного подхода, характерный для продуктов JetBrains. Он предлагает широкий спектр функций, ориентированных на повышение качества и скорости разработки. Среда поддерживает как начинающих, так и опытных разработчиков, предоставляя инструменты для анализа, рефакторинга и тестирования. Однако, как и любая мощная ide, она требует определённых ресурсов системы для стабильной работы. Версия 2025.2 download linux доступна для пользователей, предпочитающих операционные системы на базе Linux, что расширяет доступность продукта. При установке на менее производительных машинах рекомендуется дождаться завершения фоновых процессов активации перед запуском.
Плюсы:
- Высокая степень автоматизации процесса написания кода за счёт интеллектуальных подсказок и автодополнения.
- Глубокая интеграция с экосистемой Rust, включая поддержку Cargo и стандартных инструментов.
- Регулярные обновления, такие как 2025.1 5, приносят улучшения производительности и новые функции.
Минусы:
- Высокие системные требования могут стать ограничением для старых конфигураций, особенно при использовании версии 2025.2 с ключом активации.
Скачать
Программа доступна для загрузки в различных конфигурациях, включая полную установку и варианты для разных операционных систем. Официальный релиз был адаптирован для удобства установки, а сборка repack основана на стабильной версии. Чтобы получить доступ к полному функционалу, необходимо выполнить процедуру активации, которая запускается после установки. Для пользователей, предпочитающих командную строку или автоматизацию, доступен download через пакетные менеджеры. Скачать последнюю версию можно совместимо с архитектурами x86 и x64, включая поддержку русского языка и актуальных версий Windows.
| Разработчик: | JetBrains |
| Лицензия: | Условно-бесплатная |
| Язык: | Русский |
| Платформа: | Windows 7, 8.1, 10, 11 x86-x64 (32/64 Bit) |



![Программный интерфейс JetBrains RustRover 2024.2.4 (x64-arm64) Repack by Sitego [En]](https://freeprogram.top/wp-content/uploads/programmnyi_interfeis_jetbrains_rustrover_2024_2_4_x64-arm64_repack_by_sitego_en.webp)

![Установка JetBrains RustRover 2024.2.4 (x64-arm64) Repack by Sitego [En]](https://freeprogram.top/wp-content/uploads/ustanovka_jetbrains_rustrover_2024_2_4_x64-arm64_repack_by_sitego_en.webp)