GoLand — это мощная интегрированная среда разработки от JetBrains, созданная специально для языка программирования Go. Она сочетает в себе интеллектуальный редактор кода, инструменты анализа, отладки и профилирования, а также поддержку современных технологий разработки. Среда обеспечивает высокую производительность и удобство при создании приложений на Go, ускоряя цикл разработки и повышая качество кода.
Описание JetBrains GoLand
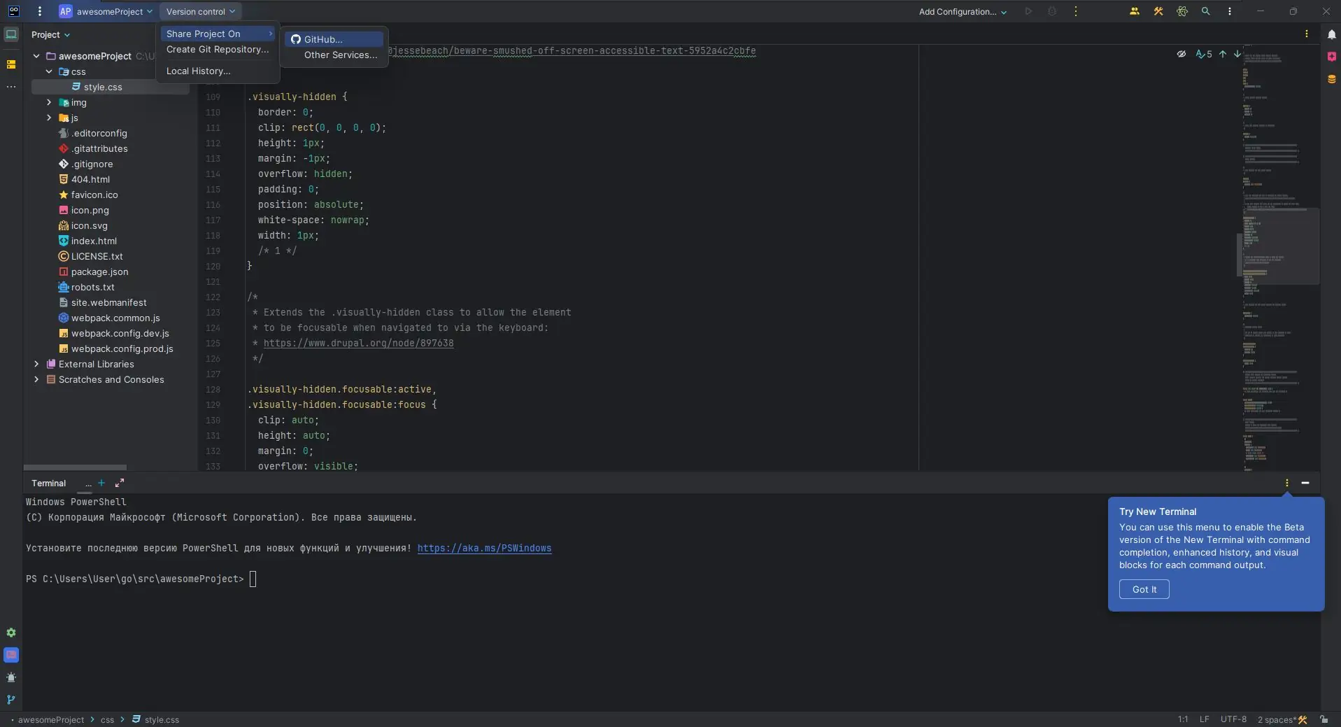
GoLand представляет собой полнофункциональную IDE, ориентированную на разработчиков, использующих язык Go. Благодаря глубокой интеграции с экосистемой Go, среда предлагает точное автодополнение, анализ кода в реальном времени и поддержку стандартных инструментов, таких как go fmt и go modules. Разработчики получают доступ к интеллектуальной навигации по коду, что позволяет быстро переходить между объявлениями, реализациями и вызовами функций. Среда также поддерживает работу с тестами, отладку и анализ покрытия кода, что делает процесс разработки более прозрачным и контролируемым.
- Интеллектуальное автодополнение кода с учётом контекста и автоматическая подстановка импортов
- Встроенный отладчик с поддержкой оценки выражений и анализа состояния программы
- Поддержка систем контроля версий Git, Mercurial и SVN через встроенные инструменты
- Генерация шаблонного кода, включая реализацию интерфейсов и методов
- Интеграция с Docker и возможностью управления контейнерами напрямую из IDE
GoLand обеспечивает комплексный подход к разработке, объединяя инструменты кодирования, тестирования и деплоя в единой среде.
Как пользоваться JetBrains GoLand
Для начала работы в GoLand достаточно открыть существующий проект на Go или создать новый через мастер инициализации. Редактор автоматически распознаёт структуру модулей и зависимости, предлагая соответствующие действия. Навигация по коду осуществляется с помощью сочетаний клавиш или контекстного меню, а всплывающие подсказки отображают документацию и типы выражений. Запуск и отладка приложений выполняются через встроенные конфигурации, а тесты можно запускать как отдельно, так и в группах. Интеграция с терминалом позволяет выполнять команды Go без переключения в внешние приложения.
Достоинства и недостатки
Использование GoLand значительно повышает эффективность разработки за счёт автоматизации рутинных операций и предоставления точных инструментов анализа. Среда поддерживает не только Go, но и сопутствующие технологии, такие как SQL, JavaScript, TypeScript и Docker, что делает её универсальной для full-stack проектов. Активация лицензии происходит через официальный аккаунт JetBrains, обеспечивая стабильный доступ к обновлениям и поддержке. При этом, несмотря на богатый функционал, IDE остаётся отзывчивой даже на проектах среднего и крупного масштаба.
Плюсы:
- Высокая точность анализа кода и поддержка современных стандартов Go
- Удобная интеграция с системами сборки, тестирования и деплоя
- Расширяемость через более 50 плагинов, включая поддержку Vim и Angular
Минусы:
- Высокие требования к ресурсам системы при работе с крупными проектами
Скачать
Программа доступна для загрузки в виде официального релиза, адаптированного под различные конфигурации операционных систем. Сборка выполнена на основе последней версии от JetBrains с корректной настройкой компонентов. Процесс установки прост и не требует дополнительных манипуляций, однако пользователям с менее производительным оборудованием рекомендуется дождаться завершения фоновых процессов после установки перед первым запуском. Активация лицензии происходит автоматически в рамках установленного механизма.
| Разработчик: | JetBrains |
| Лицензия: | Проприетарная |
| Язык: | Русский |
| Платформа: | Windows 7, 8.1, 10, 11 x86-x64 (32/64 Bit) |



![Программный интерфейс JetBrains GoLand 2024.3 (x64-arm64) Repack by Sitego [En]](https://freeprogram.top/wp-content/uploads/programmnyi_interfeis_jetbrains_goland_2024_3_x64-arm64_repack_by_sitego_en.webp)

![Установка JetBrains GoLand 2024.3 (x64-arm64) Repack by Sitego [En]](https://freeprogram.top/wp-content/uploads/ustanovka_jetbrains_goland_2024_3_x64-arm64_repack_by_sitego_en.webp)