AllDup — это бесплатное приложение, предназначенное для эффективного поиска дубликатов файлов на жёстких дисках. Программа анализирует данные по множеству параметров, включая имя, размер, содержимое и дату изменения, обеспечивая точное обнаружение повторяющихся файлов. С её помощью можно освободить значительное дисковое пространство, удалив ненужные копии документов, изображений, аудио и видео.
Описание AllDup
AllDup сочетает в себе высокую скорость обработки и гибкие настройки поиска, что делает его мощным инструментом для системной оптимизации. Программа поддерживает анализ любых типов файлов, включая исполняемые файлы, архивы, медиа и текстовые документы. Алгоритм сравнения учитывает не только метаданные, но и содержимое, что особенно полезно при поиске дубликатов с разными именами, но идентичным содержанием.
- Поддержка поиска по содержимому, имени, расширению, дате создания и другим параметрам
- Возможность анализа нескольких дисков и папок одновременно
- Функция исключения файлов по маске или размеру для более точного сканирования
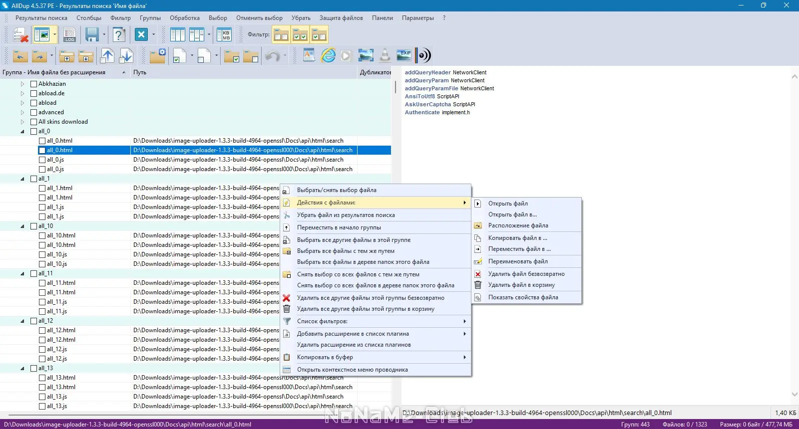
- Встроенный просмотрщик для предварительного ознакомления с найденными файлами
- Экспорт результатов в текстовые и табличные форматы для последующего анализа
Программа обеспечивает безопасность данных, перемещая удаляемые файлы в корзину или резервные папки.
Как пользоваться AllDup
Интерфейс AllDup интуитивно понятен, что упрощает процесс поиска и удаления дубликатов. Пользователь указывает папки или диски для сканирования, выбирает критерии поиска и запускает анализ. После завершения сканирования программа отображает список найденных совпадений, позволяя вручную выбрать, какие файлы оставить, а какие удалить, переместить или скопировать. Для удобства можно группировать результаты, применять фильтры и использовать контекстное меню проводника Windows. Поддержка портативной версии даёт возможность запускать приложение с флеш-накопителя без установки.
Достоинства и недостатки
AllDup демонстрирует стабильную работу и высокую точность при поиске дублирующихся файлов. Программа оптимизирована под работу с большими объёмами данных, что особенно важно при очистке систем с десятками тысяч файлов. Поддержка логирования и сохранения сессий поиска позволяет продолжить работу в любой момент. Однако интерфейс может показаться перегруженным новичкам, а отсутствие автоматического выбора «основного» файла требует ручного вмешательства.
Плюсы:
- Высокая скорость сканирования и поддержка больших объёмов данных
- Гибкие настройки фильтрации и возможность игнорировать ID3-теги в MP3
- Наличие портативной версии и поддержка русского интерфейса
Минусы:
- Отсутствие полностью автоматизированного режима удаления дубликатов
Скачать
Программа доступна для бесплатного использования, включая портативную сборку, не требующую установки. Обновления регулярно публикуются на официальный сайт, где также можно найти актуальные переводы интерфейса. Версия с поддержкой русского языка позволяет комфортно использовать приложение без знания английского. Процесс, как удалить дубликаты, становится простым и безопасным благодаря детальному контролю над каждым действием. Инструкция, как пользоваться, интегрирована в справочную систему. Поиск дубликатов запускается за несколько кликов, а результаты можно экспортировать или сохранить. Чтобы скачать программу, достаточно посетить страницу загрузки. Для тех, кто предпочитает русская локализация, предусмотрена возможность скачать на русском языке. Дополнительно доступна информация с официальный сайт, включая примечания о последних изменениях. Теперь стало проще, как удалить ненужные файлы с нескольких папок одновременно.
| Разработчик: | Michael Thune |
| Лицензия: | Бесплатная |
| Язык: | Русский |
| Платформа: | Windows 7, 8.1, 10, 11 x86-x64 (32/64 Bit) |


![Программный интерфейс AllDup 4.5.37 + Portable [Multi Ru]](https://freeprogram.top/wp-content/uploads/programmnyi_interfeis_alldup_4_5_37_portable_multi_ru.webp)

![Установка AllDup 4.5.37 + Portable [Multi Ru]](https://freeprogram.top/wp-content/uploads/ustanovka_alldup_4_5_37_portable_multi_ru.webp)