Windows 10 Debloater — это компактная утилита для тонкой настройки операционной системы, позволяющая убрать ненужные компоненты, отключить телеметрию и оптимизировать систему под индивидуальные потребности пользователя. Программа использует проверенные скрипты PowerShell и предоставляет интуитивный графический интерфейс для управления системными функциями. С её помощью можно быстро улучшить производительность и повысить уровень конфиденциальности.
Описание Debloater
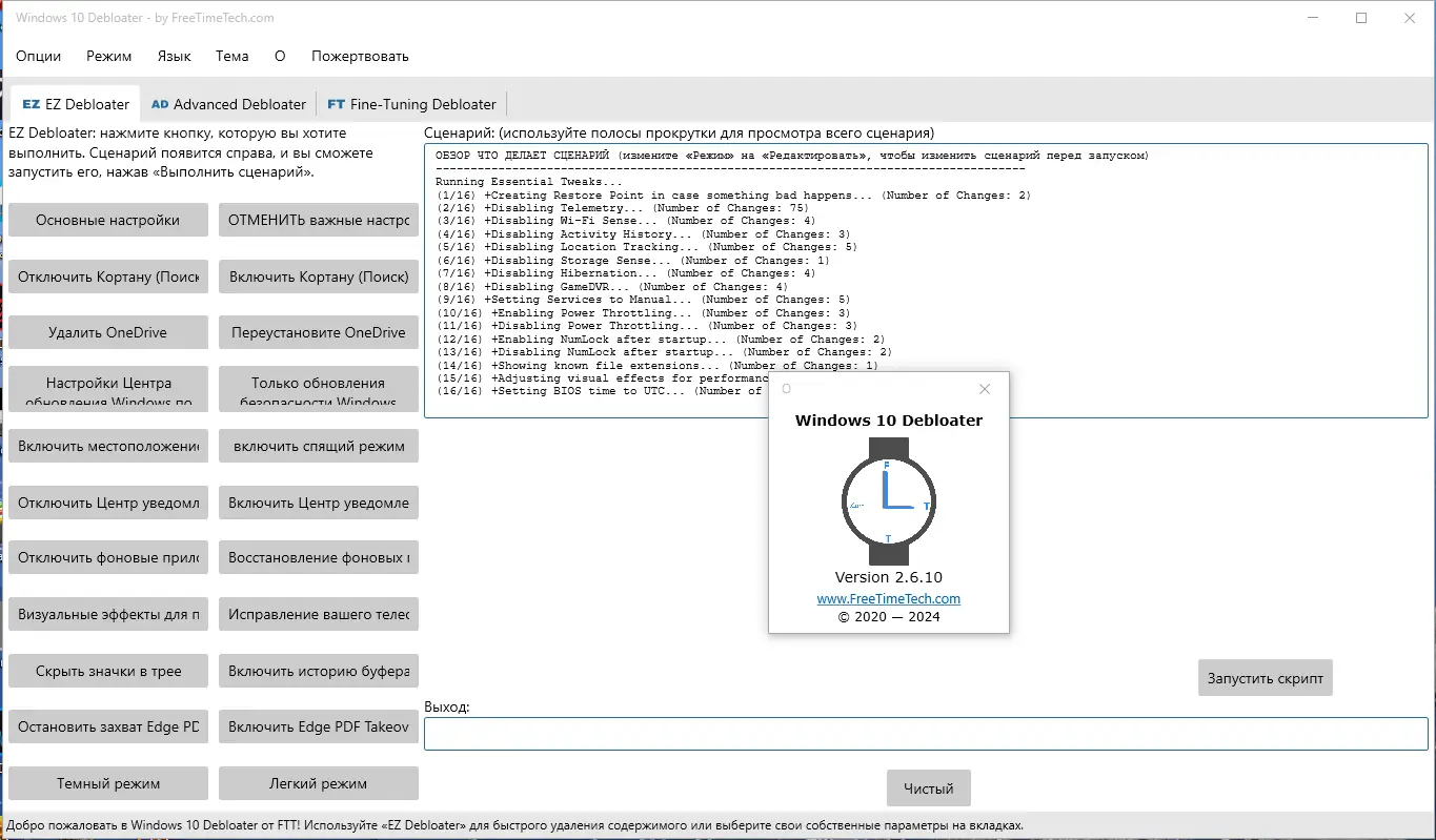
Программа основана на открытых проектах от известных разработчиков, включая решения с github, что гарантирует прозрачность и безопасность используемых скриптов. Интерфейс разделён на несколько вкладок, каждая из которых отвечает за определённый аспект настройки: удаление приложений, управление телеметрией, изменение параметров приватности и редактирование контекстного меню. Это позволяет точно контролировать, какие элементы системы будут изменены, а какие останутся без изменений.
- Удаление предустановленных приложений, включая Microsoft Edge, OneDrive и другие универсальные приложения
- Отключение служб, связанных с телеметрией и сбором данных
- Настройка параметров конфиденциальности для повышения безопасности
- Редактирование контекстного меню и скрытие ненужных иконок
- Поддержка нескольких языков, включая украинский, чешский, тайский и индонезийский
Каждая функция сопровождается описанием и возможностью просмотра скрипта перед запуском, что делает процесс полностью прозрачным.
Как пользоваться Debloater
После запуска приложения пользователь видит вкладки, каждая из которых содержит конкретные действия. Например, во вкладке Windows Apps можно выбрать, какие приложения подлежат удалению — достаточно нажать кнопку справа от нужного компонента, изучить скрипт и запустить его. Процесс автоматизирован, но при этом даёт возможность вмешаться и внести правки. После выполнения операции система может потребовать перезагрузки для применения изменений.
Достоинства и недостатки
Инструмент сочетает в себе простоту использования и глубокую системную настройку, что делает его полезным как для новичков, так и для опытных пользователей. Он не требует установки благодаря портативной версии и совместим с различными версиями, включая windows 11 и более ранние редакции. При этом программа не затрагивает критические компоненты, что минимизирует риски повреждения системы.
Плюсы:
- Интерфейс с вкладками и чётким разделением функций
- Возможность скачать portable-версию без установки
- Основана на проверенных скриптах, используемых в универсальных решениях
Минусы:
- Требует базового понимания системных процессов для безопасного использования
Скачать
Утилита доступна бесплатно, в том числе в портативном формате, что позволяет запускать её с флешки без инсталляции. Активация не требуется, так как это open-source проект, и ключ продукта используется только при желании поддержать разработчика. Программа подходит для всех современных версий windows, включая 10 и 11, и поддерживает как 32-, так и 64-битные системы. Для android скачать подобное приложение невозможно, поскольку это специализированный инструмент для desktop-платформы.
| Разработчик: | Chris Titus Tech, farag2 |
| Лицензия: | Бесплатная (open-source) |
| Язык: | Русский |
| Платформа: | Windows 7, 8.1, 10, 11 x86-x64 (32/64 Bit) |



![Программный интерфейс Windows 10 Debloater 2.6.10 Portable [Multi Ru]](https://freeprogram.top/wp-content/uploads/programmnyi_interfeis_windows_10_debloater_2_6_10_portable_multi_ru.webp)

![Установка Windows 10 Debloater 2.6.10 Portable [Multi Ru]](https://freeprogram.top/wp-content/uploads/ustanovka_windows_10_debloater_2_6_10_portable_multi_ru.webp)