Exif Pilot — это специализированный инструмент для работы с метаданными цифровых изображений, позволяющий просматривать, редактировать и создавать EXIF, GPS, IPTC и XMP-теги. Программа поддерживает широкий спектр графических форматов, включая JPEG, TIFF, PNG, а также RAW-файлы от ведущих производителей камер. Подходит как для любителей, так и для профессионалов, работающих с фотографиями.
Описание Exif Pilot
Exif Pilot предназначен для детального анализа и модификации информации, встроенной в изображения. Пользователи могут изучать технические параметры съёмки, такие как выдержка, диафрагма, модель камеры, координаты местоположения и многое другое. Программное обеспечение поддерживает как стандартные, так и расширенные теги, включая данные Photo Sphere для панорамных снимков. Это делает его незаменимым при сортировке, каталогизации и подготовке фотоархивов.
- Поддержка форматов JPEG, TIFF, PNG, DNG, NEF, PEF, CRW, JP2 и PSD для чтения, редактирования и создания метаданных
- Возможность импорта и экспорта данных в XML, MS Excel и текстовые файлы формата CSV
- Управление ключевыми словами и тегами IPTC для улучшения систематизации изображений
- Работа с географическими метками GPS, включая корректировку координат и времени
- Просмотр и частичное редактирование тегов Makernote, специфичных для разных моделей камер
Программа совместима с профессиональными рабочими процессами, в которых важна точность и сохранность исходной информации.
Как пользоваться Exif Pilot
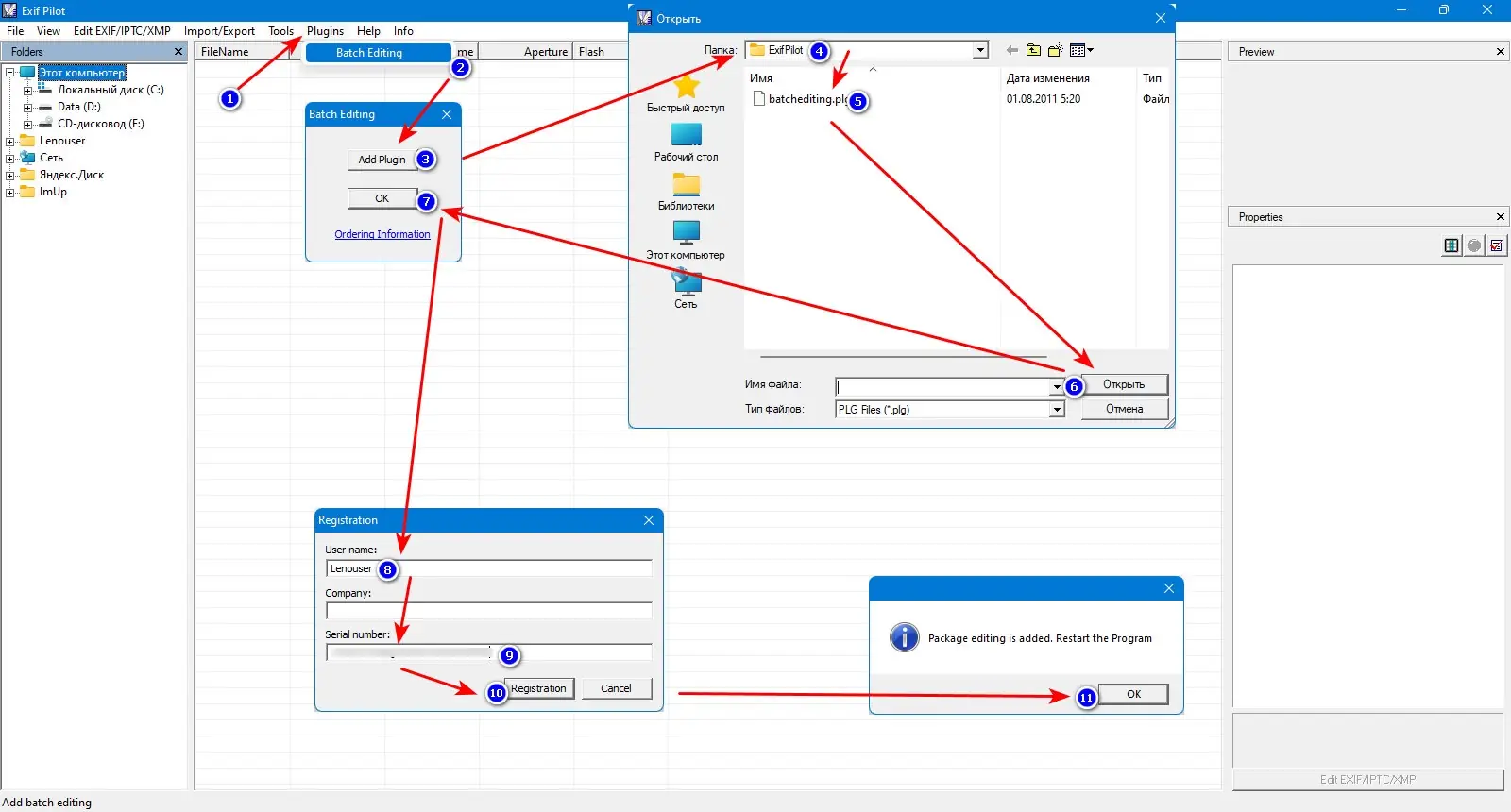
Интерфейс Exif Pilot интуитивно понятен и организован по принципу двойного окна: слева отображается изображение, справа — структурированный список всех доступных метаданных. Пользователь может открыть файл, просмотреть все вложенные теги, отредактировать нужные поля и сохранить изменения. Для массовой обработки доступен платный плагин, добавляющий командную строку и возможность пакетного редактирования. Также реализована функция очистки всех метаданных, что полезно при публикации фото в интернете.
Достоинства и недостатки
Программа предлагает широкие возможности для работы с технической информацией изображений, сочетая функциональность и удобство. Бесплатная версия позволяет выполнять основные операции, достаточные для большинства пользователей. Однако некоторые расширенные функции, такие как обработка нескольких файлов одновременно, доступны только через платный модуль. Поддержка русского языка делает инструмент доступным для широкой аудитории, а стабильная работа в Windows обеспечивает надёжность в повседневном использовании.
Плюсы:
- Полная поддержка EXIF, GPS, IPTC и XMP-тегов
- Возможность работы с панорамными изображениями и Photo Sphere
- Наличие portable-версии для запуска без установки
Минусы:
- Ограниченная поддержка RAW-форматов при редактировании
Скачать
Exif Pilot доступен в бесплатной версии, а также в расширенной редакции с дополнительными возможностями. Версия pro скачать на русском языке позволяет использовать все функции, включая интеграцию с командной строкой и пакетную обработку. Программа совместима с современными версиями Windows и может работать как в стационарном, так и в портативном режиме. Поддержка форматов и гибкость настроек делают её подходящим выбором для фотографов и архивистов.
| Разработчик: | Vicent |
| Лицензия: | Условно-бесплатная |
| Язык: | Русский |
| Платформа: | Windows 7, 8.1, 10, 11 x86-x64 (32/64 Bit) |



![Программный интерфейс Exif Pilot 6.27.2 + Batchplugin [En]](https://freeprogram.top/wp-content/uploads/programmnyi_interfeis_exif_pilot_6_27_2_batchplugin_en.webp)

![Установка Exif Pilot 6.27.2 + Batchplugin [En]](https://freeprogram.top/wp-content/uploads/ustanovka_exif_pilot_6_27_2_batchplugin_en.webp)