Exif Pilot — это специализированный инструмент для просмотра, редактирования и создания метаданных в изображениях, включая EXIF, GPS, IPTC и XMP. Программа поддерживает широкий спектр графических форматов и позволяет работать с панорамными снимками, а также импортировать и экспортировать данные в XML, Excel и текстовые файлы. Подходит как для любителей, так и для профессионалов, работающих с цифровыми фотографиями.
Описание Exif Pilot
Exif Pilot предназначен для детального анализа и модификации служебной информации, хранящейся в файлах изображений. Программа читает данные о параметрах съёмки, географических координатах, авторских правах и других атрибутах, встроенных в JPEG, TIFF, PNG и другие форматы. Она поддерживает как распространённые, так и редкие RAW-форматы от различных производителей камер, обеспечивая точный контроль над метаданными.
- Позволяет просматривать и изменять EXIF, GPS, IPTC и XMP теги с высокой точностью.
- Поддерживает импорт и экспорт метаданных в XML, CSV и MS Excel для удобного анализа.
- Работает с панорамными снимками, редактируя метаданные Photo Sphere.
- Обеспечивает удаление или очистку всех метаданных для защиты приватности.
- Дает возможность добавлять и редактировать ключевые слова, описания и авторскую информацию.
Программа сочетает в себе функциональность профессионального редактора и простоту интерфейса, что делает её удобной для повседневного использования.
Как пользоваться Exif Pilot
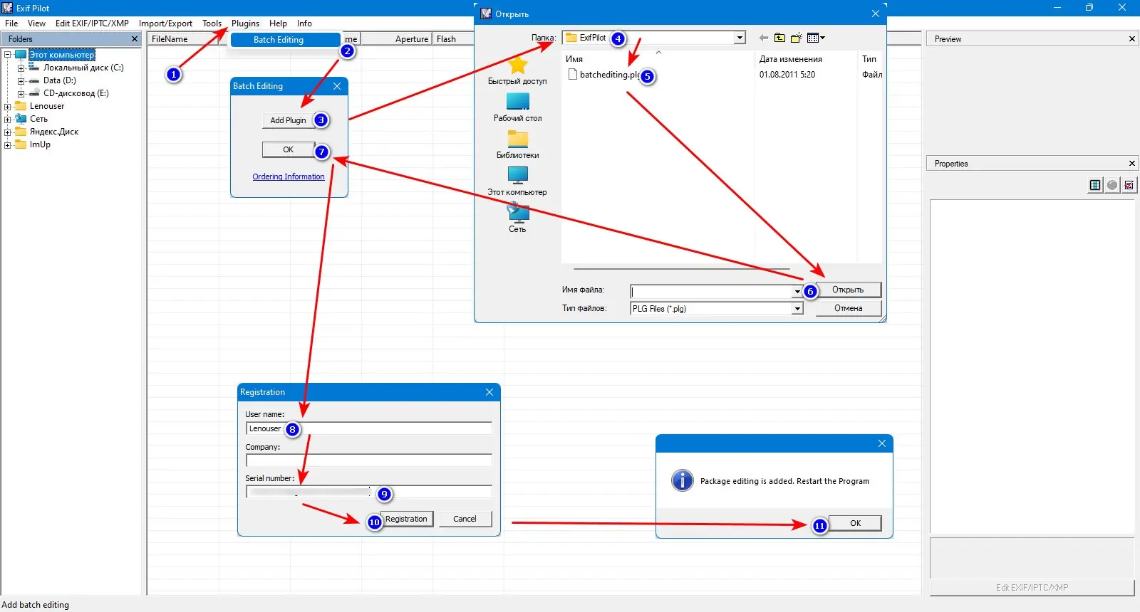
Работа с программой начинается с загрузки изображения через проводник или перетаскивание файла в интерфейс. После открытия отображаются все доступные метаданные, сгруппированные по категориям: камера, настройки съёмки, геолокация, авторство. Пользователь может редактировать значения, добавлять новые теги или удалять ненужные. Для массовой обработки доступен платный плагин, расширяющий возможности через командную строку и пакетные операции. Экспорт данных в Excel или XML позволяет использовать их в базах данных или отчётах.
Достоинства и недостатки
Exif Pilot предлагает широкий набор инструментов при относительно компактном размере и низком потреблении ресурсов. Программа стабильно работает с большинством графических форматов и обеспечивает точный контроль над метаданными. При этом функционал зависит от версии — базовая бесплатная версия ограничена в возможностях пакетной обработки.
Плюсы:
- Поддержка множества форматов, включая RAW и панорамные изображения.
- Гибкие возможности импорта и экспорта метаданных в популярные форматы файлов.
- Интерфейс доступен на русском языке, что упрощает освоение.
Минусы:
- Расширенные функции, такие как пакетное редактирование, доступны только в платной версии pro.
Скачать
Программу можно установить на компьютер под управлением Windows 7 и выше, включая актуальные 10 и 11 версии. Существует бесплатная версия, а также платная pro скачать на русском доступна с расширенными возможностями. Также доступен portable формат, позволяющий запускать Exif Pilot с флешки без установки. Все версии обеспечивают стабильную работу с метаданными изображений.
| Разработчик: | VicMan Software |
| Лицензия: | Бесплатная / Платная (Pro) |
| Язык: | Русский |
| Платформа: | Windows 7, 8.1, 10, 11 x86-x64 (32/64 Bit) |



![Программный интерфейс Exif Pilot 6.26 + Batchplugin [En]](https://freeprogram.top/wp-content/uploads/programmnyi_interfeis_exif_pilot_6_26_batchplugin_en.webp)

![Установка Exif Pilot 6.26 + Batchplugin [En]](https://freeprogram.top/wp-content/uploads/ustanovka_exif_pilot_6_26_batchplugin_en.webp)