Exif Pilot — это специализированный инструмент для работы с метаданными изображений, поддерживающий широкий спектр графических форматов. Программа позволяет просматривать, редактировать и создавать EXIF, GPS, IPTC и XMP данные, а также импортировать и экспортировать информацию в различных форматах. Подходит как для фотографов, так и для тех, кто работает с цифровыми архивами и требует точного контроля над свойствами файлов.
Описание Exif Pilot
Exif Pilot ориентирован на детальную работу с технической информацией, хранящейся в изображениях. Он поддерживает основные форматы, используемые в цифровой фотографии, включая JPEG, TIFF, PNG, DNG, NEF и другие. Пользователь может не только просматривать метаданные, но и вносить в них изменения, удалять ненужные теги или добавлять новые, включая ключевые слова и описания. Особое внимание уделено совместимости с панорамными снимками — программа позволяет редактировать метаданные Photo Sphere, что полезно при работе с 360-градусными изображениями.
- Полноценный просмотр EXIF, GPS, IPTC и XMP данных без необходимости использования сторонних сервисов
- Возможность редактирования и создания метаданных, включая теги, связанные с геолокацией
- Поддержка импорта и экспорта в XML, CSV, MS Excel и текстовые файлы для удобного обмена информацией
- Удаление всех метаданных или отдельных тегов для защиты приватности
- Работа с макетегами Makernote, что расширяет возможности при настройке камерных данных
Программа совместима с профессиональными рабочими процессами, где важна точность и воспроизводимость данных.
Как пользоваться Exif Pilot
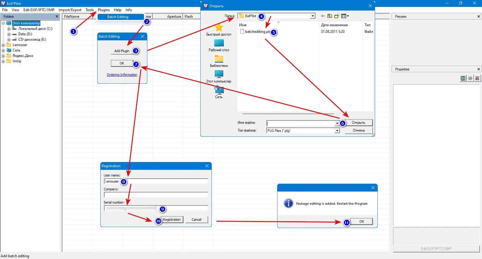
Интерфейс Exif Pilot интуитивно понятен и не требует глубоких технических знаний. После открытия изображения пользователь видит полный список доступных тегов, сгруппированных по категориям: камера, параметры съёмки, геопозиция, авторские данные. Редактирование осуществляется в одном окне — достаточно кликнуть по полю и ввести новое значение. Для массовой обработки доступен платный плагин, который добавляет поддержку командной строки и пакетного редактирования. Экспорт выбранных тегов в Excel или XML позволяет интегрировать данные в другие системы или архивы.
Достоинства и недостатки
Exif Pilot демонстрирует высокую функциональность в своей нише, сочетая простоту базового использования и расширенные возможности для профессионалов. Программа стабильно работает с большинством популярных форматов, включая сложные RAW-файлы от различных производителей. Поддержка русского языка делает её доступной для пользователей из стран СНГ. В то же время, некоторые теги, особенно специфичные для отдельных камер, могут быть только для чтения, что ограничивает полный контроль над данными.
Плюсы:
- Поддержка широкого спектра графических форматов, включая RAW и PSD
- Гибкие режимы импорта и экспорта метаданных
- Возможность работы с геотегами и панорамными изображениями
Минусы:
- Частичная поддержка тегов Makernote и ограничения в редактировании некоторых RAW-форматов
Скачать
Exif Pilot доступен в бесплатной версии, а для расширения функционала можно установить платный плагин. Версия pro скачать на русском обеспечивает полный набор инструментов, включая пакетное редактирование и работу через командную строку. Также существует portable сборка, позволяющая запускать программу с флеш-накопителя без установки. Программа совместима с современными версиями Windows и не требует мощного оборудования. Благодаря поддержке русского интерфейса, освоение не вызывает трудностей.
| Разработчик: | VicMan Software |
| Лицензия: | Условно-бесплатная |
| Язык: | Русский |
| Платформа: | Windows 7, 8.1, 10, 11 x86-x64 (32/64 Bit) |



![Программный интерфейс Exif Pilot 6.26.1 + Batchplugin [En]](https://freeprogram.top/wp-content/uploads/programmnyi_interfeis_exif_pilot_6_26_1_batchplugin_en.webp)

![Установка Exif Pilot 6.26.1 + Batchplugin [En]](https://freeprogram.top/wp-content/uploads/ustanovka_exif_pilot_6_26_1_batchplugin_en.webp)